各种卷积方式

最基本的卷积,每个卷积核的大小为 [channel_size, kernel_size, kernel_size],通过设定 sride 的大小可以缩小特征图的大小。在 PyTorch 上的实现如下:
nn.Conv2d(in_channels=in_channel, # 输入特征的通道数
out_channels=out_channel, # 输出特征的通道数
kernel_size=kernel_size, # 卷积核窗口的大小
stride=stride, # stride 设置为 1 特征图不变,设置为 2 特征图变为 1/2
padding=padding) # 卷积时候在特征图外部补充零的大小

卷积组块(Block)
Inception
2014 年由 Google 在论文中提出
残差结构
残差结构(Residual)由何恺明等人于 2015 年在微软研究院(Microft Research)在论文 Deep Residual Learning for Image Recognition - CVPR 2016 上提出,在 ImageNet 图像分类竞赛(ILSVRC 2015)上获得冠军,证明了超深网络(例如 ResNet-152)的训练是有可能实现的。
残差结构引入残差块和跳跃🔗(Skip Connection)让梯度可以直接反向传播,如果使用数学表达为:
\[y=F(x)+x\]
其中 $x$ 是输入,$F(x)$ 是卷积层提取的特征。
倒残差结构
倒残差结构(Inverted Residual)在 MobileNetV2 的论文中首次提出。
网络结构
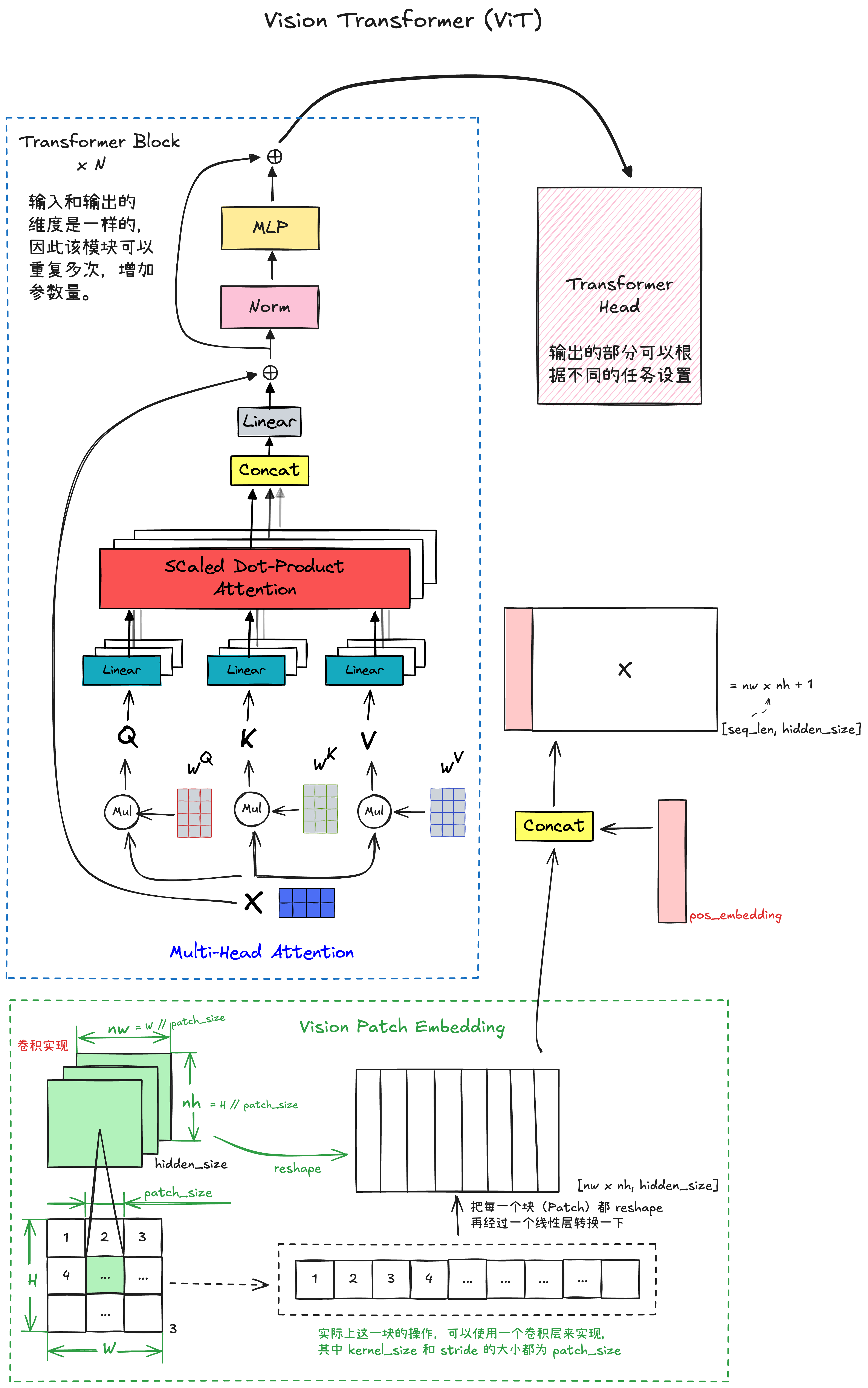
ViT(Vision Transformer)

基本原理
ViT 与 Transformer 的唯一区别就在于,ViT 多了一个将图片进行嵌入的操作,简单地将就是把图片想个办法转换成 Transformer 的输入形式。实现这一个部分的操作就是 Vision Patch Embedding。
Vision Patch Embedding 把图片均匀分成一个一个的 Patch,然后把每一个 Patch reshape 成一维,这样就可以进入一个线性层,最后把所有 Patch 经过线性层之后的输出,与 pos_embedding 拼接成一个矩阵,作为 Transformer Block 的输入。看懂了 Patch Embedding 就懂 ViT 了。
Vision Patch Embedding 的实现,其实就是一个卷积操作,其中 kernel_size 和 stride 都为 patch_size,完整的结构可以看上图。
代码实现
import torch
from torch import nn
class TransformerHead(nn.Module):
def __init__(self, hidden_dim):
super().__init__()
self.ln = nn.LayerNorm(hidden_dim)
def forward(self, x):
x = self.ln(x)
return x
class TransformerBlock(nn.Module):
def __init__(self, num_heads, hidden_dim, mlp_dim, dropout, attention_dropout):
super().__init__()
self.num_heads = num_heads
self.ln_1 = nn.LayerNorm(hidden_dim)
self.self_attention = nn.MultiheadAttention(hidden_dim, num_heads, dropout=attention_dropout, batch_first=True)
self.dropout = nn.Dropout(dropout)
self.ln_2 = nn.LayerNorm(hidden_dim)
self.mlp = nn.Sequential(
nn.Linear(hidden_dim, mlp_dim),
nn.GELU(),
nn.Dropout(dropout),
nn.Linear(mlp_dim, hidden_dim),
nn.Dropout(dropout),
)
def forward(self, input):
x = self.ln_1(input)
x, _ = self.self_attention(x, x, x, need_weights=False)
x = self.dropout(x)
x = x + input
y = self.ln_1(x)
y = self.mlp(y)
return x + y
class VisionPatchEmbedded(nn.Module):
def __init__(self, image_size, hidden_dim, patch_size, dropout):
super().__init__()
self.image_size = image_size
self.patch_size = patch_size
self.hidden_dim = hidden_dim
self.conv_proj = nn.Conv2d(in_channels=3, out_channels=hidden_dim, kernel_size=patch_size, stride=patch_size)
self.class_token = nn.Parameter(torch.zeros(1, 1, hidden_dim))
self.seq_length = (image_size // patch_size) ** 2 + 1
self.pos_embedding = nn.Parameter(torch.empty(1, self.seq_length, self.hidden_dim).normal_(std=0.02))
self.dropout = nn.Dropout(dropout)
def forward(self, x):
batch_size, _, h, w = x.shape
n_h = h // self.patch_size
n_w = w // self.patch_size
x = self.conv_proj(x)
x = x.reshape(batch_size, self.hidden_dim, n_h * n_w)
x = x.permute(0, 2, 1)
batch_class_token = self.class_token.expand(batch_size, -1, -1)
x = torch.cat([batch_class_token, x], dim=1)
x = x + self.pos_embedding
x = self.dropout(x)
return x
class VisionTransformer(nn.Module):
def __init__(self, image_size, patch_size, num_layers, num_heads, hidden_dim, mlp_dim, attention_dropout, dropout):
super().__init__()
self.patch_embedded = VisionPatchEmbedded(image_size, hidden_dim, patch_size, dropout)
self.transformer_layers = nn.Sequential(
*[TransformerBlock(num_heads, hidden_dim, mlp_dim, dropout, attention_dropout) for _ in range(num_layers)])
self.head = TransformerHead(hidden_dim)
def forward(self, x):
x = self.patch_embedded(x)
x = self.transformer_layers(x)
x = self.head(x)
return x
if __name__ == '__main__':
image = torch.randn((1, 3, 224, 224))
_, _, height, width = image.shape
image_size = height
model = VisionTransformer(image_size, patch_size=16, num_layers=12, num_heads=12, hidden_dim=768, mlp_dim=3072,
attention_dropout=0.5, dropout=0.5)
output = model(image)
print(output.shape)
经典网络
AlexNet

FCN 全卷积网络
全卷积网络(Fully Convolutional Network, FCN)
UNet
大部分的卷积神经网络,输出的结果是整个图像的类标签,UNet 比较不一样,它的输出是每个像素点的类别,不同类别的像素会显示不同颜色。UNet 在 2015 年的论文 U-Net: Convolutional Networks for Biomedical Image Segmentation 中首次提出。
UNet 提出的初衷就是为了解决医学图像分割的问题,因此它通常也用在生物医学图像上,这种任务中图片数据往往比较少。UNet 的 U 型结构,可以使得它使用更少的训练图片的同时,获得不错的分割准确度。
UNet 网络的缺点:
- 由于需要训练每个 patch,并且 patch 之间的重叠有很多冗余,导致同样特征被多次训练,造成资源浪费,训练时间长,效率也比较低。
- 定位准确和获取上下文信息不可兼得,大的 patch 需要更多的 max pooling,这样会减少定位准确性;小的 patch 只能看到很小的局部信息,包含的背景信息不够。
UNet 中特征融合方式使用拼接方式的好处:网络浅层特征图更关注纹理特征,深层特征有更大的视野域,更关注本质。通过反卷积或者上采样得到的大尺度特征图,是缺少边缘信息的。因为在每一次下采样提炼特征的同时,也必然会损失一些边缘特征,失去的特征不能够通过反卷积和上采样找回。因此,通过将深层特征图与浅层特征图拼接的方式,就能够同时把边缘特征和深层特征融合。
UNet 在医疗影像语义分割任务中有用的原因:
- 医疗影像语义简单,结构固定,相比较自动驾驶等较为单一,因此不需要去筛选过滤无用的信息。
- 医疗影像数据较少,获取难度大,数据量可能只有几百不到,使用大网络容易过拟合。
- 医学影像往往是多模态的,往往需要自己设计网络去提取不同的模态特征,轻量结构简单的 UNet 可以有更大的操作空间。
